Research Affiliate at MIT
Sr. HPC/AI Engineer at AWS Annapurna LabI am a Ph.D. graduated from the University of California, Berkeley who are interested in high performance computing and artificial intelligence. I was advised by Prof. James Demmel, Prof. Raja Sengupta, and Prof. Alexandre Bayen. My research interests ligns in the intersection of high performance computing and artificial intelligence.
") does not match the recommended repository name for your site ("").
", so that your site can be accessed directly at "http://".
However, if the current repository name is intended, you can ignore this message by removing "{% include widgets/debug_repo_name.html %}" in index.html.
",
which does not match the baseurl ("") configured in _config.yml.
baseurl in _config.yml to "".

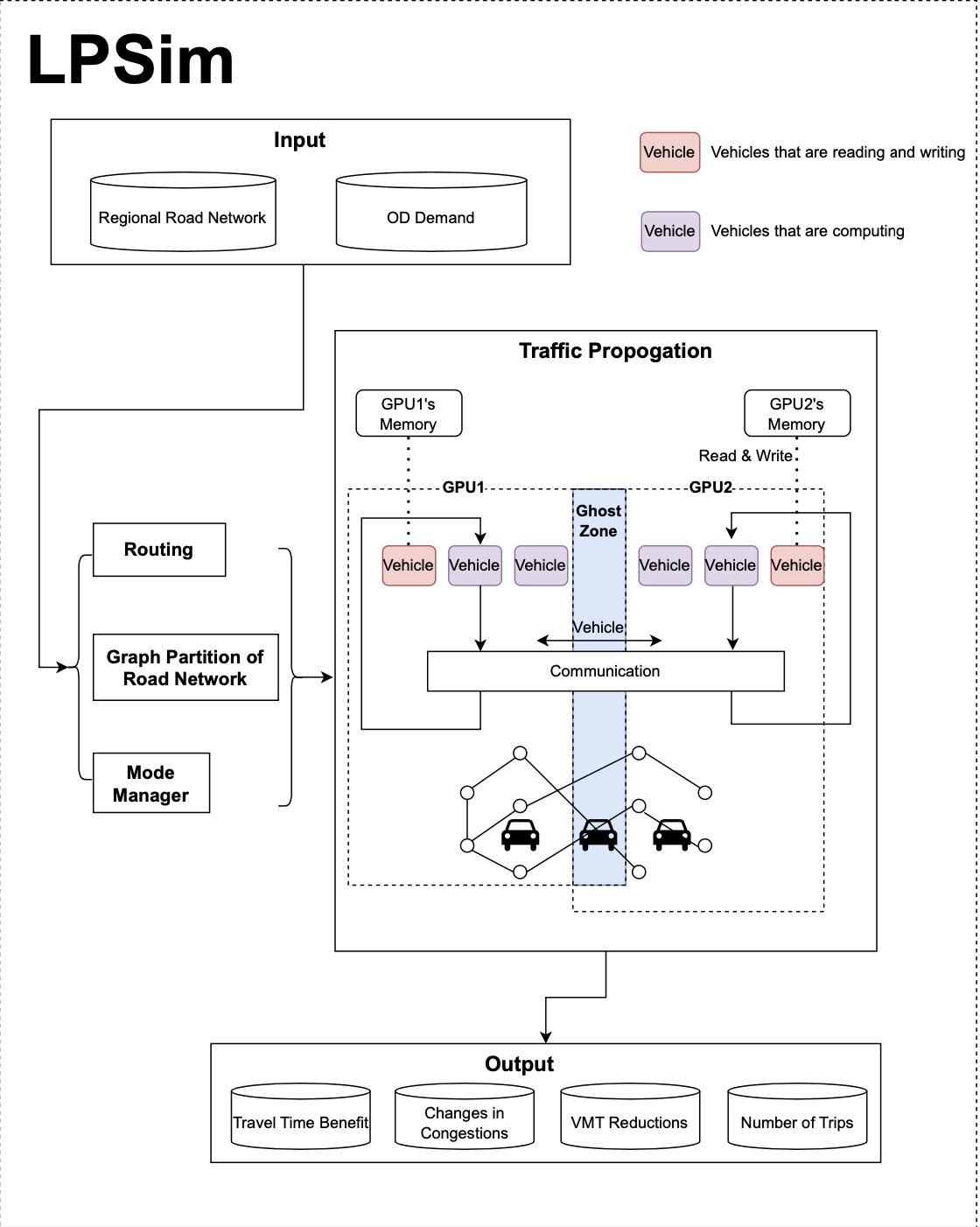
Xuan Jiang, Raja Sengupta, James Demmel, Samuel Williams
Transportation Research Part C: Emerging Technologies 2024
Proposes a large-scale multi-GPU based parallel traffic simulation framework that significantly accelerates traffic assignment and propagation computations for metropolitan-scale transportation networks.
Xuan Jiang, Raja Sengupta, James Demmel, Samuel Williams
Transportation Research Part C: Emerging Technologies 2024
Proposes a large-scale multi-GPU based parallel traffic simulation framework that significantly accelerates traffic assignment and propagation computations for metropolitan-scale transportation networks.

ACM SIGSIM Conference on Principles of Advanced Discrete Simulation (PADS) 2024
Presents the design and implementation of a time-driven simulation framework specifically optimized for large-scale traffic network simulation.
ACM SIGSIM Conference on Principles of Advanced Discrete Simulation (PADS) 2024
Presents the design and implementation of a time-driven simulation framework specifically optimized for large-scale traffic network simulation.

Xuan Jiang, Shangqing Cao, Baichuan Mo, Junzhe Cao, Hao Yang, Yuhan Tang, Mark Hansen, Jinhua Zhao, Raja Sengupta
Transportation Research Record 2024
Develops a simulation-based optimization framework using machine learning surrogate models to efficiently optimize vertiport locations for Urban Air Mobility systems.
Xuan Jiang, Shangqing Cao, Baichuan Mo, Junzhe Cao, Hao Yang, Yuhan Tang, Mark Hansen, Jinhua Zhao, Raja Sengupta
Transportation Research Record 2024
Develops a simulation-based optimization framework using machine learning surrogate models to efficiently optimize vertiport locations for Urban Air Mobility systems.

Xuan Jiang, Yuhan Tang, Junzhe Cao, Vishwanath Bulusu, Hao Yang, Xin Peng, Yunhan Zheng, Jinhua Zhao, Raja Sengupta
Journal of Air Transportation 2024
Survey on simulation methods for integrating Urban Air Mobility into existing transportation systems, covering key challenges and approaches in UAM operations.
Xuan Jiang, Yuhan Tang, Junzhe Cao, Vishwanath Bulusu, Hao Yang, Xin Peng, Yunhan Zheng, Jinhua Zhao, Raja Sengupta
Journal of Air Transportation 2024
Survey on simulation methods for integrating Urban Air Mobility into existing transportation systems, covering key challenges and approaches in UAM operations.

John Bachan, Jianlan Ye, Xuan Jiang, Tan Nguyen, Mahesh Natarajan, Maximilian Bremer, Cy Chan
ACM SIGSIM Conference on Principles of Advanced Discrete Simulation (PADS) 2024
Introduces Devastator, a scalable parallel discrete event simulation framework designed for modern C++ that enables efficient simulation of large-scale systems.
John Bachan, Jianlan Ye, Xuan Jiang, Tan Nguyen, Mahesh Natarajan, Maximilian Bremer, Cy Chan
ACM SIGSIM Conference on Principles of Advanced Discrete Simulation (PADS) 2024
Introduces Devastator, a scalable parallel discrete event simulation framework designed for modern C++ that enables efficient simulation of large-scale systems.

Haoze He, Juncheng Billy Li, Xuan Jiang, Heather Miller
International Conference on Learning Representations (ICLR) 2025
Introduces Sparse Matrix Tuning (SMT), a parameter-efficient fine-tuning method that selects sparse sub-matrices to minimize the performance gap between PEFT and full fine-tuning while reducing computational and memory costs by 67% compared to full fine-tuning.
Haoze He, Juncheng Billy Li, Xuan Jiang, Heather Miller
International Conference on Learning Representations (ICLR) 2025
Introduces Sparse Matrix Tuning (SMT), a parameter-efficient fine-tuning method that selects sparse sub-matrices to minimize the performance gap between PEFT and full fine-tuning while reducing computational and memory costs by 67% compared to full fine-tuning.

Yibo Zhao*, Ao Qu*, Xuan Jiang, Keane Ong, Hang Jiang, Zhaofeng Wu, Dingyi Zhuang, Yihong Tang, Kaichen Zhou, Jinhua Zhao, Paul Liang (* equal contribution)
Under review with CVPR 2026
Yibo Zhao*, Ao Qu*, Xuan Jiang, Keane Ong, Hang Jiang, Zhaofeng Wu, Dingyi Zhuang, Yihong Tang, Kaichen Zhou, Jinhua Zhao, Paul Liang (* equal contribution)
Under review with CVPR 2026

Yuhan Tang*, Kangxin Cui*, Jung Ho Park*, Yibo Zhao*, Xuan Jiang, Haoze He, Jiangbo Yu, Haris Koutsopoulos, Jinhua Zhao (* equal contribution)
Under review with ICML 2026
Yuhan Tang*, Kangxin Cui*, Jung Ho Park*, Yibo Zhao*, Xuan Jiang, Haoze He, Jiangbo Yu, Haris Koutsopoulos, Jinhua Zhao (* equal contribution)
Under review with ICML 2026

Xinkai Zou, Xuan Jiang, Ruikai Huang, Haoze He, Parv Kapoor, Jiahua Zhao
Under review with ICLR Trustworthy AI 2026
Proposes CloudAnoAgent, the first neuro-symbolic LLM-based agent for anomaly detection in cloud environments that jointly processes structured metrics and textual log data, leveraging symbolic verification to validate detection hypotheses and reduce false positive rates.
Xinkai Zou, Xuan Jiang, Ruikai Huang, Haoze He, Parv Kapoor, Jiahua Zhao
Under review with ICLR Trustworthy AI 2026
Proposes CloudAnoAgent, the first neuro-symbolic LLM-based agent for anomaly detection in cloud environments that jointly processes structured metrics and textual log data, leveraging symbolic verification to validate detection hypotheses and reduce false positive rates.

Xuan Jiang, Yibo Zhao, Chonghe Jiang, Junzhe Cao, Alexander Skabardonis, Alexander Kurzhanskiy, Raja Sengupta
Smart Cities 2025
Xuan Jiang, Yibo Zhao, Chonghe Jiang, Junzhe Cao, Alexander Skabardonis, Alexander Kurzhanskiy, Raja Sengupta
Smart Cities 2025

Wenqing Zheng, Hao Frank Yang, Jiarui Cai, Peihao Wang, Xuan Jiang, Simon Shaolei Du, Yinhai Wang, Zhangyang Wang
Information Fusion 2023
Investigates how to integrate urban science domain priors into sequential prediction models and proposes the customized Traffic-informed Transformer (TinT) for city-wide network congestion prediction.
Wenqing Zheng, Hao Frank Yang, Jiarui Cai, Peihao Wang, Xuan Jiang, Simon Shaolei Du, Yinhai Wang, Zhangyang Wang
Information Fusion 2023
Investigates how to integrate urban science domain priors into sequential prediction models and proposes the customized Traffic-informed Transformer (TinT) for city-wide network congestion prediction.
|
|